OA系统100问
01如何重置OA系统密码
02如何提交周报
03如何提交会议纪要
04如何进行移动签到
05如何修改OA系统密码
06手机如何绑定企业微信中企业邮箱
07如何预定会议室
08企业微信中“ERP”入口提示“用户名或手机号不匹配”改如何处理?
09如何配置企业微信中“企业邮箱”
10如何在微信中显示企业微信
11企业微信端如何提交流程
12如何提交年终总结
13如何进行驻场报工单
本文档使用 MrDoc 发布
-
+
首页
03如何提交会议纪要
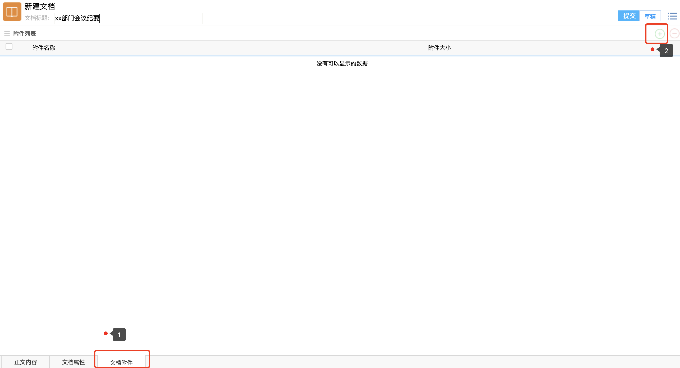
# 一、路径 > 目前会议纪要只支持PC网页端发布,企业微信端可以查看。 **知识-->新建文档-->会议资料-->通用会议资料-->会议纪要**  # 二、编辑会议纪要并上传 点击会议纪要图标后点击新建文档,进入编辑界面  1. 输入文档标题 2. 在空白处编辑会议纪要 可复制其他地方内容粘贴到这里,但目前还不支持图片的直接复制粘贴; 图片可使用截图工具截图然后粘贴,或者点击图标上传图片; 或者点击上传整个word文件。 3. 点击下方“文档附件”按钮,上传附件页面,进入上传页面后点击右上方“”按钮添加附件  4.点击右上方“”提交按钮提交,点击后会提示添加共享。 # 三、添加共享 > 共享指会议纪要要发给哪些人,企业微信端会有消息提醒 - 首先我们看到已经有部分共享了,那些就是默认共享,可以设置是否能删除; - 共享类型中的选择决定了你的文档要给谁看,可以共享给人,按组织结构共享,甚至可以共享给客户; - 权限项决定了你的文档别人有什么权限,权限可以分为查看、编辑、完全控制,通常是查看权限,如果需要别人协助你一起编辑的话,你就要选择编辑权限,最高的是完全控制权限,那就可以删除你的文档了,慎用。 - 在查看权限中会多一个“可下载”按钮,选中了之后,被共享的对象才能下载文档关联的附件。  **共享添加完成后,点击弹出窗右上角“确定”按钮即可,会回到详情页面,代表会议纪要发布成功**  # 四、查看会议纪要 ### 1、PC端 **门户 -- 个人门户 -- 会议纪要**  ### 2、企业微信端 **工作台--其他应用--会议纪要**  > 备注: 由于企业微信端会有会议纪要的消息推送提醒,直接在消息窗口根据消息打开即可。 # 五、发布后需修改 如果会议纪要发布发,发现有遗漏或者更新的地方,可进行如下操作。 - 1、**PC网页**端打开该纪要。 可在个人门户〉会议纪要模块打开;或者在知识〉我的文档里面打开 - 2、点击右上角“编辑”按钮,进入编辑页面,修改后,点击右上角“提交”按钮即可。
系统管理员
2021年10月22日 15:20
分享文档
收藏文档
上一篇
下一篇
微信扫一扫
复制链接
手机扫一扫进行分享
复制链接
关于 MrDoc
觅道文档MrDoc
是
州的先生
开发并开源的在线文档系统,其适合作为个人和小型团队的云笔记、文档和知识库管理工具。
如果觅道文档给你或你的团队带来了帮助,欢迎对作者进行一些打赏捐助,这将有力支持作者持续投入精力更新和维护觅道文档,感谢你的捐助!
>>>捐助鸣谢列表
微信
支付宝
QQ
PayPal
下载Markdown文件
分享
链接
类型
密码
更新密码